当前位置:618下载电脑软件AI软件 > AI视频BIAI云控基础版下载
BIAI云控基础版

BIAI云控基础版

纯净下载,安心体验

系统环境:WinAll大小:203.9MB更新时间:2025-09-19版本号:3.1.7

载360安全卫士进行安全下载

软件管理海量电脑所需软件,可一健下载安装卸载 软件更新版本更新及时提醒,提前体验软件新功能 广告拦截软件权限自主管理,自动拦截弹窗和广告

* 先下载360安全卫士,经安全检测后安装爱奇艺

一句话点评:社媒矩阵号营销和AI短视频创意生产平台

软件简介

  BIAI是专注于AIGC短视频内容创作、海外社媒矩阵营销一站式服务平台,独立安全的自动化营销解决方案,基于FusionX智能创意技术融意引擎,自研 AI模型,快速高效生产本地化短视频。结合强大的云控技术自动化营销管理工具,简化工作流程,降低运营成本,提供AI视频创作、海外社媒矩阵营销等服务帮助企业实现社媒用户营销矩阵化,达成业务快速增长。

  软件特色:

  1.一键全自动AIGC创意智能生产

  助力企业批量高效生产内容

  2.一站式海外社媒矩阵营销服务平台

  赋能中国企业出海业务快速增长

  3.社媒账号统一管理

  支持海外TikTok、Youtube、Ins等主流短视频社交媒体平台

  一台电脑管理上千个社媒账号

  批量导入、自动授权,账号作品自动同步、标签化管理

  4.智能分发内容

  只需将视频放入指定目录,便可自动分发到相应社媒账号,节约99.9%作品分发工作

  自动合成TK热门音乐、识别热门时间发布

  5.智能客服

  作品评论、私信智能回复,强化粉丝互动,提升账号活跃度

  私域、独立站引流,不再错过一个潜在用户。

  6.自动养号

  全自动智能模拟真人行为进行养号,提升账号权重

  快速给新号打上指定标签,获取精准流量

  7.智能增粉

  智能增粉,快速获取粉丝,千粉号、万粉号轻松拿捏

  定向获取目标粉丝,快速达成转化,减少转化成本

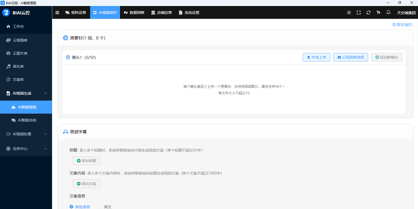
  8.AI智能混剪

  零视频处理能力就能用的多模态AI智能剪辑应用,上传视频素材,一键生成多样化商业短视频。

  智能混剪、模板化批量剪辑,1分钟批量混剪1000条原创商业短视频,数10倍提升短视频剪辑效率

  9.AI视频创作

  不用编不用剪,轻松裂变全球60+语言原创爆款短视频。

  AI视频语音翻译、AI视频去重、AI视频去文字、AI合成品牌标识、合成背景音乐,多种处理方式自由组合,涵盖绝大多数视频制作需求

  10.数据洞察

  TikTok跨境电商选品与创意官方数据实时同步,快速分析各地区热销产品和爆款创意视频

  覆盖商品、达人、小店、直播、视频、广告等多维度数据助您快速掌握TikTok生财之道

更多

安装步骤

  1、在小杜下载站下载最新版的软件安装包,双击运行

BIAI云控基础版

  2、安装进行中,耐心等待即可

BIAI云控基础版

更多

软件截图

  • BIAI云控基础版截图1
  • BIAI云控基础版截图2
  • BIAI云控基础版截图3
  • BIAI云控基础版截图4
  • BIAI云控基础版截图5
  • BIAI云控基础版截图6
  • BIAI云控基础版截图7

相关推荐

人气热搜
QQ游戏 360软件管家 爱奇艺视频 雷神加速器 元气壁纸 W优化大师 鲁大师 微信电脑版 360浏览器
新软推荐
豆包电脑版 AiPPT64位 夸克浏览器 AcFun面捕助手 WPS会议 BOSS直聘桌面版 卡拉彼丘 兰博电竞 闪克C盘清理
快捷导航
电脑软件 电脑游戏 软件排行榜 软件合辑 装机必备 最近更新